GTM Implementation & Management

Elevate your website performance and sales with streamlined tag management. As a Certified Google Marketing Platform (GMP) partner, we offer precise tag management solutions that enable better vendor data collection and a faster website.

Our Google Tag Manager Services

Managing multiple analytics and marketing tags can be a challenge. We simplify the tag implementation and management process, helping you create and deploy tags without having to deal with any code.

  • GTM tags and data layer audit

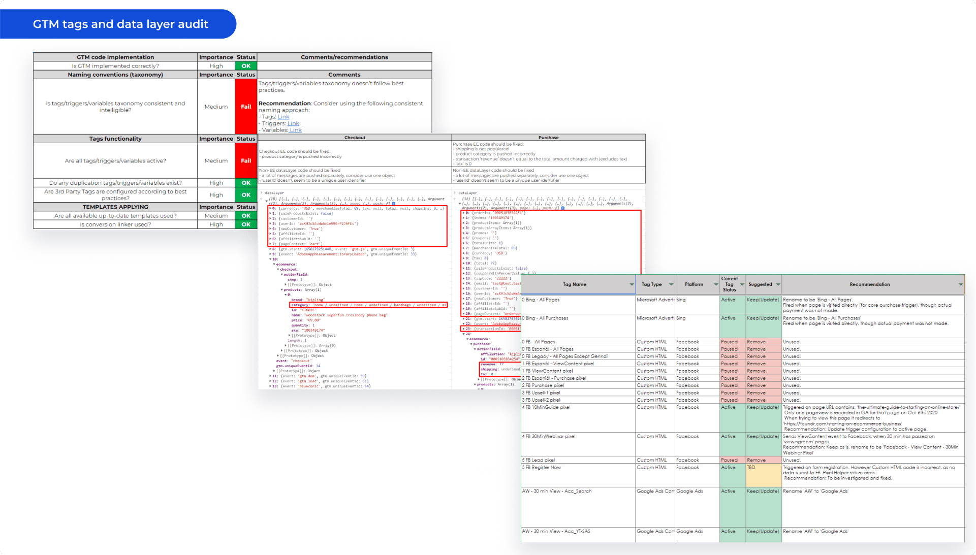
    GTM tags and data layer audit

    A comprehensive review of all GTM tags and data layer variables deployed on your website or app. Ensuring that each tag is functioning as intended and verifying that all tags comply with data privacy laws.

  • GTM/ data layer implementation instructions

    GTM/ data layer implementation instructions

    Setting up Google Tag Manager and data layer can be complex. We provide a step-by-step guide or direct consultation to help you get GTM and the data layer properly implemented on your website or app.

  • Data layer tracking validation

    Data layer tracking validation

    Running multiple tests to verify that your data layer is accurately capturing and transmitting data. This involves replicating user actions such as clicks, form submissions, page views, eCommerce, and application navigation to ensure they are correctly reflected in your analytics and marketing tools.

  • Data layer tracking maintenance

    Data layer tracking maintenance

    Keeping your data layer updated is crucial for accurate tracking. Our GTM experts regularly review and adjust your data layer to accommodate any changes in your website or app’s structure, features, or tracking requirements.

  • Server-side tracking

    Server-side tracking

    We set up and manage server-side tracking to shift some or all of your data collection from the client side to the server side. This enhances your site’s performance, provides more accurate data, and improves compliance with data privacy laws.

Our GTM Implementation & Management Process

Get rid of tag chaos and supercharge your analytics with our structured Google Tag Manager process

  • GTM account audit Step 1

    GTM account audit Step 1

    We review GTM tags, triggers, variables and the data layer implementation to identify redundant and unused tags, pinpoint areas for improvement and recommend ways to enhance your tracking codes.

  • Implementation plan Step 2

    Implementation plan Step 2

    Based on the insights gathered during the audit, we design a Google Tag Manager and data layer implementation plan that aligns with your unique business needs. This structured roadmap serves as your guide to achieving a streamlined and effective tagging system.

  • Implementation specs Step 3

    Implementation specs Step 3

    To facilitate a seamless tagging process, we provide clear and detailed tracking implementation specifications. They are tailored for your development team, ensuring that they have the exact instructions needed to implement tags correctly right from the get-go.

  • Tracking validation Step 4

    Tracking validation Step 4

    Once the tracking code is implemented according to the specs, we validate the tracking setup to identify any bugs or inconsistencies. We also configure various GTM tags and settings, from Google Analytics 4 (GA4) and Universal Analytics (UA) to specialized marketing tags.

  • Tags & tracking maintenance Step 5

    Tags & tracking maintenance Step 5

    Providing continuous tags and tracking maintenance services, which include periodic cleaning up of your tagging system to ensure it remains accurate, efficient, and up-to-date.

Why Choose Us for Google Tag Manager Services?

We hold certifications in Google Analytics and Google Tag Manager, verifying that we meet Google’s criteria for service quality and platform expertise.

Our team has successfully completed over 170 Google Tag Manager configurations, demonstrating a high level of experience and proficiency in both simple and complex tagging scenarios.

Your business deserves data you can trust. Our specialized approach to tag management ensures you are collecting data that is both reliable and relevant.

We hold certifications in Google Analytics and Google Tag Manager, verifying that we meet Google’s criteria for service quality and platform expertise.

Our team has successfully completed over 170 Google Tag Manager configurations, demonstrating a high level of experience and proficiency in both simple and complex tagging scenarios.

Your business deserves data you can trust. Our specialized approach to tag management ensures you are collecting data that is both reliable and relevant.

Our Clients

Our list of satisfied clients speaks for itself, with businesses just like yours impressed with the results they have achieved

  • Client logo
  • Client logo
  • Client logo
  • Client logo
  • Client logo
  • Client logo
  • Client logo
  • Client logo
  • Client logo
  • Client logo
  • Client logo
  • Client logo
  • Client logo
  • Client logo
  • Client logo
  • Client logo
  • Client logo
  • Client logo
  • Client logo
  • Client logo
  • Client logo

Google Tag Manager Case Studies

Learn how we have helped brands globally grow by optimizing their GTM setups for enhanced campaign performance

Case img

99%

data match accuracy
More
Case img

99%

data match accuracy
More
Case img

98%

data match
More
Case img

99%

data match (GA360 vs. GA4)
More
Case img

95%

data match
More
Case img

98%

data match
More
Case img

99%

data reliability
More
Case img

37%

growth in conversion rate
More
View all case studies

GTM FAQs

What is Google Tag Manager?

Google Tag Manager is a free tool that allows you to manage and deploy marketing tags (snippets of code or tracking pixels) on your website (or mobile app) without having to modify the code. You can easily add, edit, or remove tags whenever you want without needing a developer’s help, making it easier and more efficient to gather the data you need for your marketing campaigns.

How does Google Tag Manager work?

Google Tag Manager operates through a container tag that you place on all pages of your website. Within this container, you can add various tracking tags, such as Google Analytics, Google Ads, Facebook Pixels, and other third-party tags. Through the GTM dashboard, you can specify when, where, and how these tags should fire, often using triggers and variables.

What is Google Tag Manager used for?

Google Tag Manager is used for efficiently managing various types of tags or code snippets on your website or mobile app. This includes tracking tags for analytics, pixels for remarketing, and conversion tracking for platforms like Google Ads and Facebook. Google Tag Manager simplifies the process of implementing these tags, allowing for advanced tracking functionalities and quicker updates.

How can a Google Tag Manager agency help my business?

Hiring a Google Tag Manager agency can streamline the process of setting up, managing, and maintaining your tags. An agency has the expertise to handle complex tagging setups, troubleshoot issues, and optimize your configurations. Additionally, they can ensure that you are tracking the right events and data points, which in turn can provide richer insights and better decision-making for your business. Moreover, an agency can save you time and resources by managing your tags effectively.

Can a GTM agency help me with complex tagging needs?

Yes, a Google Tag Manager agency is well-equipped to handle complex tagging needs. Whether you have a single website or a complex structure with multiple domains, subdomains, or even a mobile app, an agency can create a tailored tagging strategy. This includes setting up intricate triggers, variables, and data layers for advanced tracking capabilities. Agencies can also offer ongoing support for tag management and can quickly adapt to changes in your tracking needs or marketing strategies.

Which tag management solution to choose?

The choice of a tag management solution depends on various factors, including your specific needs, the size of your organization, and your budget. Three commonly used platforms are Google Tag Manager, Segment, and Tealium. Google Tag Manager is versatile and widely adopted, offering a range of features suitable for small to large businesses. It integrates well with Google Analytics and other Google services, making it a convenient option for those already invested in the Google ecosystem. Segment focuses on data collection and routing, serving as a single point for customer data. It is a good fit for businesses that need to send data to multiple destinations, such as analytics tools, marketing platforms, and data warehouses. Tealium offers enterprise-level features and is generally used by large organizations. It provides advanced tag management capabilities, including data governance and audience segmentation.

Latest Insights

Get the tips from our experts to optimize and scale your campaigns

24 September 2025

Black Friday & Cyber Monday 2025: FAQ for Ecommerce Brands (Q&A)

Maximize your Black Friday and Cyber Monday 2025 results with smart campaigns, high-performing Google & Meta ads, and proven ecommerce strategies.

Learn more

29 August 2025

7 Meta and 9 Google Ads Strategies to Win Black Friday in 2025

How we ran Meta & Google Ads campaigns to turn $1M into Black Friday sales gold. Best Black Friday marketing strategies for eCommerce businesses.

Learn more

22 July 2025

7 Reasons Why Google Ads Might Not Be Working for You

You’re pouring money into Google Ads, but nothing’s clicking, literally and figuratively. Leads are down, conversions are a mystery, and ROI is… let’s not even go there. The dashboard is full of numbers but none of them seem to equal success. Sound familiar? Alina, our PPC expert, has outlined the most common reasons why Google […]

Learn more

15 July 2025

How to Optimize Search Ads in 2025

With the competition for attention and conversions getting fiercer in 2025, simply running Google Ads isn’t enough. According to Google’s recent internal data, advertisers who regularly optimize their ads see up to 12% higher conversions compared to those who don’t. Mikita, our digital marketing manager, has shared how to optimize Google search ads campaigns for […]

Learn more

26 June 2025

What Is Server-Side Tracking and Why Has It Become Essential for Businesses?

With browsers tightening privacy rules, ad-blockers on the rise, and cookies becoming less reliable, traditional client-side tracking is rapidly losing its accuracy. In fact, up to 40% of conversions are now hidden from browser-based tools, which means that marketers are often optimizing campaigns based on partial or distorted data. Server-side tracking changes that equation. By […]

Learn more

5 June 2025

Why Continuous Product Analytics Is the Only Real Insurance for Digital Growth

Think back five years. TikTok was a fringe lip-sync app, third-party cookies seemed immortal, and most “Buy Now, Pay Later” buttons hadn’t appeared yet. If your product’s most critical user flow was last redesigned in that era, or even two years ago, its once-dependable conversion rate is probably living on borrowed time. As the saying […]

Learn more

13 May 2025

Top 5 Google Analytics Tips in 2025

Google Analytics 4 is full of advanced features, but unlocking its full potential takes more than just a basic setup. Whether you’re tracking conversions, spotting drop-offs, or sharing reports with stakeholders, the right GA4 techniques and tricks can make your data far more actionable. To help you get more clarity, efficiency, and impact from your […]

Learn more

8 May 2025

Top 8 Tips on How To Grow Your Business On Amazon In 2025

Amazon has long been known as a customer-first platform that sets high standards for personalization, speed, and technology. In 2025, Amazon is raising the bar yet again, evolving into a smarter and more connected ecosystem that is set to benefit both buyers and sellers. Shoppers are getting more precise search experiences, while brands gain access […]

Learn more

Contact our Team today

to experience the gold standard in tag management